Tutorial
Jan 22, 2025

“I am The Captain Now” Mr. Hollywood
HunyuanVideo is capable of a wide range of Styles
By ImpactFrames
Introduction
Craft stunning videos from text? That's Hanyuan Video, an open-source AI changing the game. Forget expensive equipment; translate your vision directly into high-resolution 720p videos. Hanyuan generates high dynamic, fluid motion far surpassing other open-source models in movement quality and consistency.
On our tests, Hanyuan Video showed a superior quality and quantity of motion than any other open-source model. It is capable of so much more than boring zooms and pans shots and generates truly dynamic scenes. Its consistency is also top notch and has accurate prompt following and concept generalization to top all that is capable of uncensored outputs.
Users can craft anything from add insertions, B-roll to full blown scenes, and more, making the possibilities endless. Let’s explore how this ground breaking
technology is changing video creation forever.
Understanding the Hunyuan Video Framework
Hunyuan Video is not just another video generation model; it's a comprehensive system built with several innovative features:
Prompt Rewriting: The model includes a prompt rewrite model with two modes (Normal and Master) to adapt user prompts to the model’s preferred format, improving intent interpretation and optimizing composition and visual quality.
High Performance: The model generates high-quality videos with impressive motion quality, text alignment, and overall visual appeal.
Efficient 3D VAE: A custom 3D Variational Autoencoder (VAE) with CausalConv3D is used to compress videos into a compact latent space. This significantly decreases the number of tokens while maintaining resolution and frame rate.

Advanced Text Encoder: Hunyuan Video utilizes a Multimodal Large Language Model (MLLM) as its text encoder, surpassing the performance of CLIP and T5 encoders. This results in superior instruction following, detail capture, and complex reasoning capabilities.

Unified Image and Video Generation: The model uses a "dual-stream to single-stream" hybrid Transformer design, allowing it to process video and text tokens separately before combining them for a more effective multimodal fusion. This leads to improved motion consistency, image quality, and text alignment.

INSTALLATION:
Comfy already provides an implementation of Hunyuan Video natively, nevertheless you need to download the models and place them in the correct folder. There are also extra nodes available that compliment the functionality we will discuss them in due time in more detail for the moment here are some the most important you will need for the ComfyUI implementation:
https://github.com/logtd/ComfyUI-HunyuanLoom
https://github.com/TTPlanetPig/Comfyui_TTP_Toolset
https://github.com/facok/ComfyUI-TeaCacheHunyuanVideo
https://github.com/blepping/ComfyUI-bleh#blehsageattentionsampler
The other option is using Kijai’s Wrapper which is also a great option and my personal favourite way to run Hunyuan in comfy
https://github.com/kijai/ComfyUI-HunyuanVideoWrapper
Additionally You can get IF LLM to make Hunyuan prompts and GGUF model loader for local machines with low VRAM
MODELS

You won’t need all of them but to chose wisely,
Here are the model types
FP32 will be the highest quality MP_RANK fp8 produces similar result but is hard to couple with a LoRA
BF16 t2v 720p is the next best for quality that fits just under 24GBVRAM but you will need 20 to 40 steps if you want quality pair it with a fp32 VAE. You can pair with the fast video LoRA but it will introduce some degradation into the mix there is also a CFG distilled version that produces fast outputs within 10 or 8 steps.
FP8 will be the best compromise for lower end GPU fast outputs specially using CFG distills that can generate in under 10 steps. These models take around half the memory and disk space than bf16 with some degradation of quality.
I personally recommend a combination of fp8 cfg-distill and fp8 llama text encoder +fp16 vae+loRA's for general use. like I use on my WFs
GGUF this format made by the creator of LlaMA Cpp (Gary Garganov Unified Format) and ported to comfy by City96 he has release some of the quants that should allow to run Hunyuan Video on smaller GPUs I won't cover all of them but you can get them here
hunyuan_video_t2v_720p_bf16.safetensors
HF-ID Comfy-Org/HunyuanVideo_repackaged
Place on ComfyUI/models/diffusion_models
The distilled model can produce outputs under 10 steps with degradation
hunyuan_video_720_cfgdistill_bf16.safetensors
HF-ID Kijai/HunyuanVideo_comfy
Place on ComfyUI/models/diffusion_models
This is the distilled model can produce outputs under 10 steps with a bit more degradation than the one above bf16
hunyuan_video_720_cfgdistill_fp8_e4m3fn.safetensors
HF-ID Kijai/HunyuanVideo_comfy
Place on ComfyUI/models/diffusion_models
This is the fastest as it claims outputs under 10 steps
hunyuan_video_FastVideo_720_fp8_e4m3fn.safetensors
HF-ID Kijai/HunyuanVideo_comfy
Place on ComfyUI/models/diffusion_models
MP RANK
This Model has The most accurate weights with less degradation of all the FP8s and closest to the fp32 version but comes in .pt format and it is not easily compatible with LORAs (I will probably make a workaround to pair LoRAs)
Mp_rank_00_model_states_fp8.pt
HF-ID tencent/HunyuanVideo
Place on ComfyUI/models/diffusion_models
0:00 /0:05 1×
Walking LoRA transfer of Motion
LORA
The fast video LoRA can make the normal model outputs faster in under 8 steps they claim 6 but the quality is too mushy imo so 8 or 10 ia good setting for me. Hunyuan Also support style LoRA's and there are various way we can exploit that to generate a particular motion like this examples of a walking animation introduced by the style Lora but acting as a motion LoRA
hyvideo_FastVideo_LoRA-fp8.safetensors
HF-ID tencent/HunyuanVideo
Place on ComfyUI/models/loras/hyvid
This Model Encode the embeddings with the prompt/image information for conditioning
HF-ID Comfy-Org/HunyuanVideo_repackaged
Place on ComfyUI/models/text_encoders
Llava_llama3_fp8_scaled.safetensors
HF-ID Comfy-Org/HunyuanVideo_repackaged
Place on ComfyUI/models/text_encoders
NOTE WHEN USING THE WRAPPER MAKE SURE TO DOWNLOAD THE MODEL TO THE LLM FOLDER
hunyuan_video_vae_bf16.safetensors
HF-ID Comfy-Org/HunyuanVideo_repackaged
Place on ComfyUI/models/vae
Probably a good idea if you can spare the VRAM to choose this one as VAE
Hunyuan_video_vae_fp32.safetensors
HF-ID Kijai/HunyuanVideo_comfy
Place on ComfyUI/models/vae
GGUF

GGUF models for Low VRAM
Since there are many files here and depends a lot on your machine VRAM/RAM
Specs you should take a look the files that fit better on your machine for low a VRAM GPU probably safest with the smallest Q3_K_S commonly Q4 are the recommended compromise

https://huggingface.co/city96/HunyuanVideo-gguf/tree/main
HF-ID city96/HunyuanVideo-gguf
Place on ComfyUI/models/diffusion_models
HF-ID city96/FastHunyuan-gguf
Text encoder
https://huggingface.co/city96/llava-llama-3-8b-v1_1-imat-gguf
HF-ID city96/llava-llama-3-8b-v1_1-imat-gguf
Place on ComfyUI/models/text_encoders
Saving your models in COMFYDEPLOY
You won’t have to do it for this models since they are on public library but if you want them in private also
Open storage

select the folder

Click the vae + sing.

I want the VAE fp32 so I copy the HF-ID

It finds all the models on that ID I click install.

It just started the download and as soon as it finishes the model will be available on all my machines
0:00 /0:06 1×
The Model is uncensored and can produce innocent stuff like people smoking
COMFYDEPLOY
You are probably looking for a good place to run all these models. Well, comfy deploy is the best place to run your workflows. I like it better than running on my own computer since I don’t have to worry about installing anything.
The installations take too much time and sometimes I am just debugging instead of working. I just want an environment that is ready to work. That's when ComfyDeploy comes in but there are a few things to keep in mind to use it effectively.
1. Machines:
You can make a Machine with the exact configuration to run your workflow the setup is just on click you build your machine in a couple of minutes and then you are ready to run Once you create your machine you don’t need to make it again the settings are stored and you can come back and start your machine anytime you need.

2.Assets:
You can upload your assets and have them ready for when you are on the go and want to have them handy to use in your WF without wasting time this can be videos, images, sound you name it

2.Storage:
This is truly great. You can upload your models from any model provider as long as you have the URL CivitAI, HuggingFace, Github the upload is fast and is persistent between sessions MAMA mia! etc.. Best of all you can keep your secret sauce models private or get some from the public section Magnific!

3. Workflow:
Amazingly similar like the storage, you have a private section where you can work on your super secret projects or you can also get a workflow from the library templates.

Once the workflow starts the experience is the same as in your computer
Same nodes, same shortcuts, pure comfy power!

Heck! You can even work from your phone!

THE WORKFLOWS
I have prepared two specially crafted workflows to get you started using Hunyuan Video. These workflows are courtesy of ComfyDeploy.
The first is a (Native) that uses nodes that come with ComfyUI. This workflow contains T2V and I2V. Let's take a closer look at how to work with it.

You will get this you can see in the button corner the the machine

And some additional information like the counter for your run

Is important to take a look at this information you can see the machine the WF is running on in this case an L40S and you can see the elapsed time you can add more time if you need to

Here you can select your machine

You will see some logs and in less than a minute your WF seconds your


We need to click on the version name to move to our real workflow this is changing now it will go directly to the actual WF but in my version I have to do it this way

And then active and that’s it I can work now this just took one minute


Okay I like the straight nodes so I am going to click the cogwheel at the button right corner and in litegraph select straight for the node connections

Okay if you need to edit anything and you want to save
Let’s say I want to delete this nodes and save

I can save on the save disk icon button

You can bring a video or an image to extract the concept directly from it and make the prompt on IF LLM Node
You need to install the qwenVL model on the LLM folder to see local models but what I like to do is use the API you can use the external API key filed to add your API key for Google Gemini, OPENAI, Anthropic, Groq, Mistral, XAI, Deepseek or even Ollama (soon).

Now you can select a model this gemini 2 flash is amazing for this

On the profile you can select one of the many profiles I made to help you make prompts for this I am still perfecting the profile but this one work quite well The “HyVideoSceneAnalyzer”
If you want to edit the prompt you can use the external prime directive to override the profile and set the system prompt

This node has a user prompt field and you can further guide the result for example I can force the LoRA tag or a certain description every time This node also can give you batches and run in loops but I will explain it some other time for now you don’t need that.
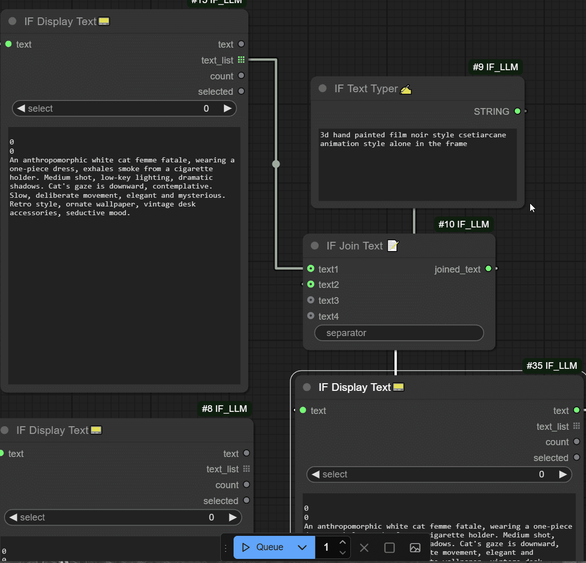
Here is a Previous Prompt it made earlier:

“An anthropomorphic white cat femme fatale, wearing a one-piece dress, exhales smoke from a cigarette holder. Medium shot, low-key lighting, dramatic shadows. The cat's gaze is downward, contemplative. Slow, deliberate movement, elegant and mysterious. Retro style, ornate wallpaper, vintage desk accessories, seductive mood.3d hand painted film noir style csetiarcane animation style alone in the frame”.
I also used a concatenation to get the LoRA tag <csetiarcane animation style> but sometimes you can also rely directly on the user prompt.

Okay lets move into the models for the WF

Like in your local version of comfy we can now load that VAE I uploaded earlier. I want to test if it improves the result a little. This workflow tries to achieve a good speed without compromising quality but you can always bypass speed boost nodes and load heavier models. To bypass a node you type Ctrl+M or Ctrl+B

You can Load other Loras If you need them by chaining more of these nodes for Now I don’t really have one handy for this Project. I probably could make a tutorial on Training Loras next time! Loras' for HyVideo what makes this Model more interesting than even something like Sora IMO.
You can train Motion Loras, Styles, Concepts, Locations, Costumes and of course Characters. I am interested in character styles and motions.

Now these two nodes here are going to determine the kind of control and result you get.
The Empty Latent will focus more on your text prompt or if you import a single image you can disconnect the length and right click and transform the input to a widget to control how many frames the video will have. At the moment it is connected to the video node and you can use that to control the length you can even load the video and use this node instead of the VAE Encode The IF_LLM node will analyse the first frame and give you a prompt.
VAE Encode Tiled this node will pass to the latent from the video to the sampler this will create a video that resembles a bit more the original to guide the generation it will still use the prompt but the result will be still a little random.

Finally we have the sampler that applies a tea cache to speed up things a little you can disable the tea cache by setting the speed to 1x then we get an upscale and interpolation pass you can bypass this if you want to tweak your settings


My Native Workflow running on Comfy Deploy
I expect the tools will come soon: ControlNets and IPAdapters, maybe style models like Flux redux will arrive in HunYuan too.
But for Now we can use my other Workflow


This workflow has a sort of un-sampling technique called RF-inversion. I think it better follows the motions but it produces a lot of noise. I am still exploring this method using Kijai Wrapper but it seems promising. I will come back to this on the next issue
Ready to empower your team?
1.3k stars